新增

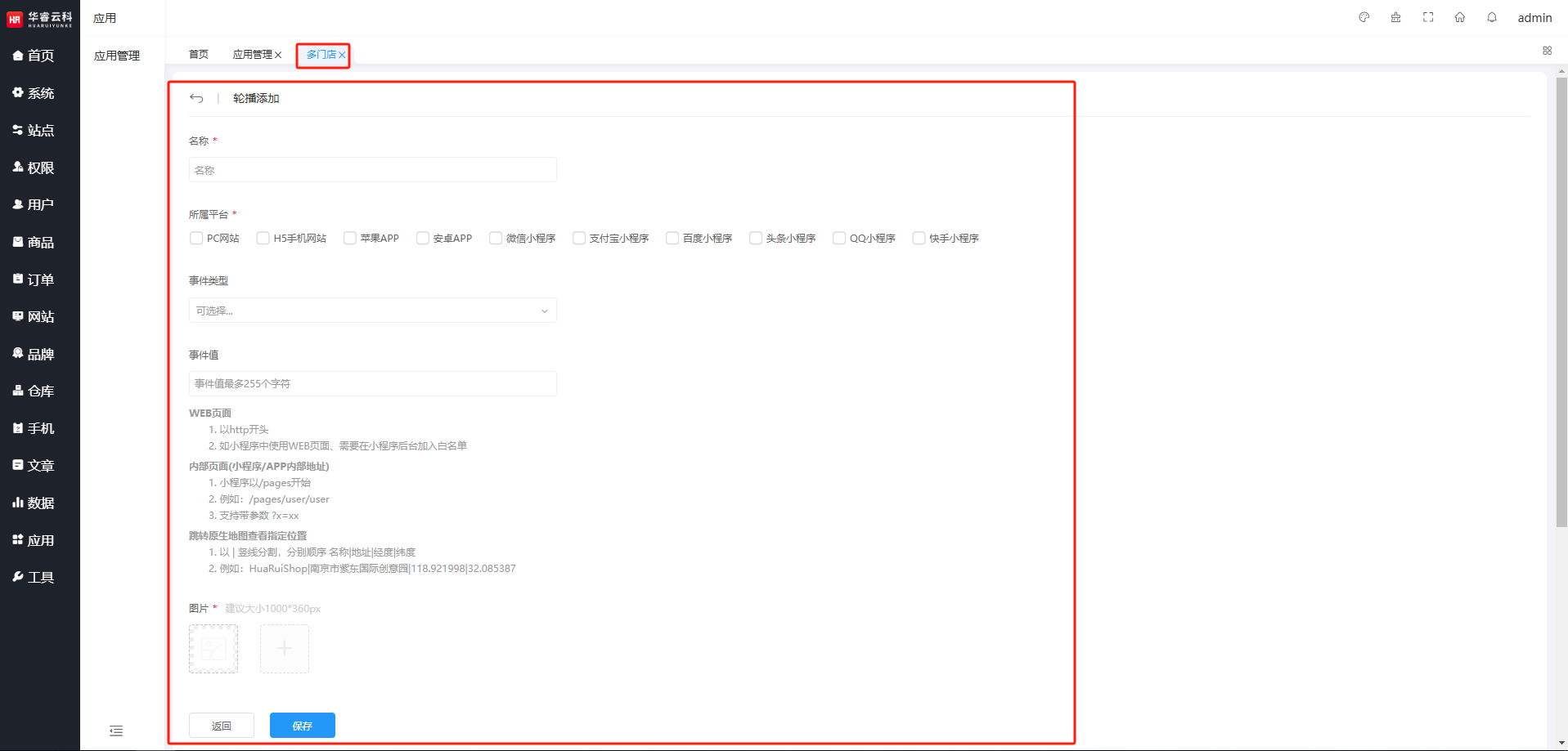
 应用 → 应用管理 → 多门店 → 基础管理 → 轮播图片 → 新增          

 1. 首先点击轮播图片入口。

作者:江苏华睿云科数字科技有限公司  创建时间:2025-07-11 19:50
最后编辑:江苏华睿云科数字科技有限公司  更新时间:2025-10-01 22:26