添加商品
添加商品
服务订单 → 收银 → 添加商品
进入收银台,页面中间商品区域,显示已添加的商品。
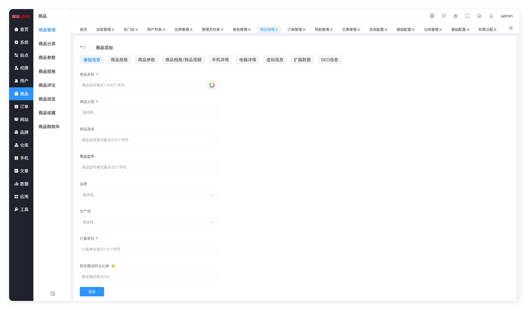
如何添加商品,1.打开后台操作系统,商品 → 商品管理 → 新增,去添加商品。
2.输入相关商品信息,完成新增商品流程。
3.后台系统 → 商品 → 商品管理,在商品列表中选中需要添加的商品,在操作区域点击门店按钮。
4.进入门店弹窗页面,选择自己的门店,点击保存完成添加操作。
作者:江苏华睿云科数字科技有限公司 创建时间:2025-10-01 18:29
最后编辑:江苏华睿云科数字科技有限公司 更新时间:2025-10-25 12:10
最后编辑:江苏华睿云科数字科技有限公司 更新时间:2025-10-25 12:10